Daten bitte hier entlang – Neue Möglichkeiten zur schnellen Auftragserfassung mit easysquare und OPSN
Mit der easysquare mobile App können Schäden gemeldet sowie Aufträge erfasst und direkt an den entsprechenden Lieferanten und gleichzeitig auch Ihr SAP® System übermittelt werden. Dabei werden verschiedene Aufgaben parallel abgearbeitet und bestimmte Schritte sogar eingespart. Auch für die Auftragserfassung in Callcentern haben wir mit OPSN eine interessante Lösung, die Ihre Prozesse signifikant verbessert!
Erhält ein Objektbetreuer eine Schadensmeldung, kann er in der easysquare mobile App, unterstützt durch die Umkreissuche, nach dem jeweiligen Mieter, der Wohnung oder dem entsprechenden Technischen Platz suchen. Die Kartenfunktion sowie die automatische Routenfindung helfen ihm, schnellstmöglich den entsprechenden Einsatzort zu erreichen. Dort angekommen, kann er den Schaden nicht wie früher mit Papierprotokoll und Stift, sondern mittels der mobilen Formulare auf dem iPad aufnehmen. Die Auswahl des Schadens kann dabei aus dem in SAP® hinterlegten Schadenskatalog erfolgen. Zusätzlich können Fotos vom jeweiligen Schaden aufgenommen und in das Formular integriert werden. Die automatische Auftragserfassung ermöglicht weiterhin eine automatische Lieferantenfindung sowie die Ausgabe von, auf Vergangenheitswerten beruhenden, Schätzpreisen. Hat der Betreuer die Aufnahme der relevanten Daten abgeschlossen, kann der Auftrag direkt aus der App an den ausgewählten Lieferanten gesendet werden. Gleichzeitig wird automatisch eine Schadensmeldung in SAP® generiert. Eine nachträgliche Bearbeitung im Büro entfällt somit vollständig.

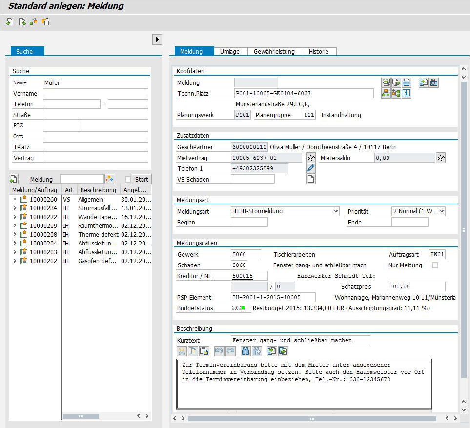
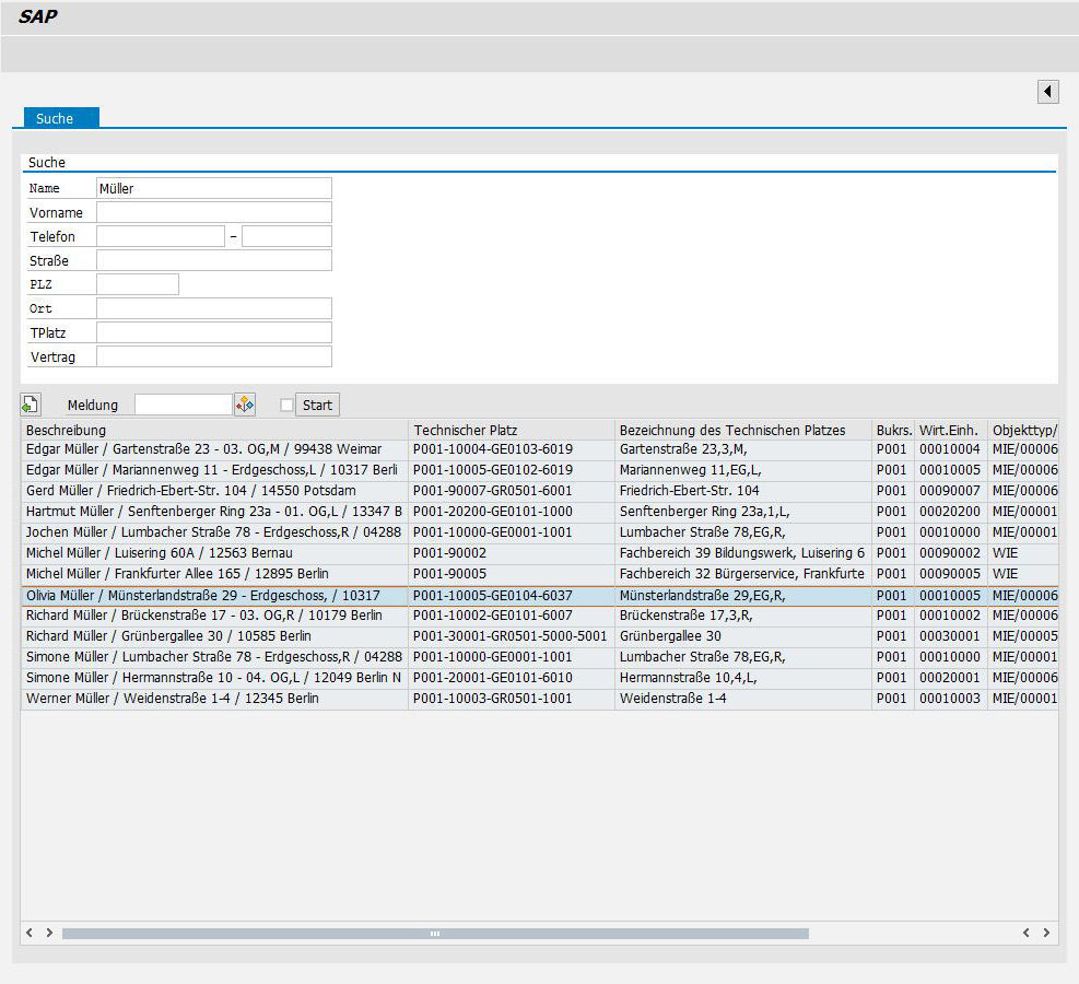
Analog zur mobilen Auftragserfassung existiert mit der OpenPromos® Service Notification (OPSN) ein einfaches Tool zur schnellen und einfachen Erfassung von Instandhaltungsaufträgen in SAP®. Durch den übersichtlichen Aufbau der Maske ist jeder Kundenbetreuer oder Callcenter-Mitarbeiter in der Lage, eingehende Stör- oder Schadensmeldungen aufzunehmen und einen entsprechenden Auftrag anzulegen. Alle dazu notwendigen Arbeitsschritte können direkt in OPSN erledigt werden. Eine integrierte Suchfunktion ermöglicht das schnelle Aufrufen der Mieterdaten bei einem eingehenden Anruf. Der Mitarbeiter kann bei Bedarf schon in der Maske die Stammdaten des Mieters (z. B. E-Mail, Adresse oder Telefonnummer) ändern. Es ist also kein umständlicher Absprung in den Immobilienvertrag notwendig. Der Mitarbeiter kann dann aus einem Katalog das entsprechende Schadensbild und zusätzlich auch den entsprechenden Lieferanten, welcher mit der Schadensbehebung beauftragt werden soll, auswählen. Ohne Zeitverzug ist der Auftrag abgesendet und der Mieter ist durch eine schnelle Bearbeitung seines Anliegens zufrieden gestellt.


Effiziente Objektsuche über Mieternamen
Efficient property searches through tenant’s names

